附加元素#
附加元素(Additionals)不属于路网,但可用于影响仿真或生成特定输出。附加元素在 additional-file 中定义。
加载和保存#
附加元素可以通过文件菜单加载和保存:
加载附加元素的菜单
创建#
附加元素在 附加元素 编辑模式下创建(快捷键:a)。选择该模式后,首先需要在“附加元素类型”下拉框中选择要创建的附加元素类型。选择后,如果需要,可以更改附加元素的参数。最后,点击车道/路口/边缘(如果附加元素应设置在路网元素上)或空白区域(如果项目独立于路网),附加元素即被创建。
插入附加元素的框架
移动和参考点#
附加元素可以移动,但移动的自由度取决于它们与路网的关系。必须位于车道上的附加元素只能沿车道移动,而位于地图上的附加元素可以向任何方向移动。移动还取决于项目是否被锁定(由项目上的锁形图标表示)。在创建元素期间,移动可能会被阻止。相应的参数可以在 检查器 模式中更改。某些附加元素的长度取决于车道的长度。例如,要通过选择参考点来创建公交车站,该参考点标记了此附加元素的起始位置,可以选择三种类型的长度参考。例如,对于长度为20、位于车道50点的公交车站,情况如下:
- 参考左端将创建一个新的公交车站,起始位置 (startPos) = 30,结束位置 (endPos) = 50。
- 参考右端将创建一个新的公交车站,起始位置 (startPos) = 50,结束位置 (endPos) = 70。
- 参考中心将创建一个新的公交车站,起始位置 (startPos) = 40,结束位置 (endPos) = 60。
不同附加元素的移动
已锁定和未锁定的附加元素
某些附加元素类型无法移动,因此会显示不同的图标:
无法移动的附加元素示例
参数#
每个附加元素有两种类型的参数:用户定义的参数和 netedit 参数。前者可以是 int、float、bool、string 或 list 类型,每个都有默认值。对于 list 类型,用户可以使用 添加 或 删除 行 按钮来添加或删除值。对于 netedit 的特性参数,这是阻止元素移动的选项,对于具有长度的元素,用户可以更改长度和参考点。
添加公交车站线路列表
添加具有不同参考点的附加元素
附加元素层级结构#
某些附加元素需要网络中已放置的另一个前置附加元素才能创建(例如,detEntry 或 detExit 需要前置的 detectorE3 已放置在网络中)。这些子附加元素的插入方式与附加元素相同,但子附加元素的插入方式不同。在地图中插入 子附加元素 之前,必须在左侧框架的ID列表中选择 父附加元素 的ID,或者在视图中点击父附加元素。在列表中,父附加元素的ID仅在它们可以作为子附加元素的父元素时才会出现(参考上述示例:如果用户想插入 detEntry,则左侧框架的列表中只会显示 detectorE3 的ID)。父附加元素及其子元素通过黄线图形化连接。
插入附加元素集
在检查子附加元素期间,可以更改父附加元素,可以在“Netedit属性”部分写入新父元素的ID,或者点击“设置新父元素”按钮,然后点击新的父元素。
帮助对话框#
通过左侧框架中的帮助按钮,用户可以获得有关附加元素和编辑器参数的详细信息(全名、类型和描述)。
参数帮助窗口
编辑器参数帮助窗口
附加元素类型#
本节描述了支持的不同类型的附加对象。
停止点#
停止点是车道的一部分,车辆可以在其中按照用户定义的时间停止。
公交车站#
公交车站是车道上的位置,车辆(“公交车”)在此处停留预设的时间。每个公交车站都有一个由 netedit 自动分配的唯一ID、一个长度和一个由用户定义的公交线路列表。
公交车站
集装箱停靠点#
集装箱停靠点
充电站#
充电站定义了车道上的一个区域,配备电池的车辆在此处充电。充电站拥有由 netedit 生成的唯一ID、一个长度、以瓦特 (W) 为单位定义的充电功率、充电效率、用于启用或禁用行驶中充电的开关以及充电延迟。
充电站
停车区域#
停车区域 (ParkingArea) 元素描述了道路网络外的停车区域(路边停车或停车场)。
停车区域
检测器#
检测器是保存有关通过车道上特定位置的车辆信息的附加元素。
感应线圈检测器 (E1)#
E1 检测器 拥有由 netedit 生成的ID参数、特定车道上的位置、freq 属性(描述收集值的聚合周期)、将被检测的 VTypes 列表,以及 file 属性(告诉仿真将结果写入哪个文件)。
E1 检测器
车道区域检测器 (E2)#
E2 检测器 的大多数属性与 E1 感应线圈 的含义相同,包括自动生成的ID和特定车道上的位置。由于真实检测器具有一定的长度,因此必须提供“长度”作为进一步的参数。在 netedit 中放置时,检测器将按给定的长度向上游方向延伸。当选择 'e2MultiLaneDetector' 时,必须选择两个或多个连续的车道来放置检测器。
E2 检测器
多入口多出口检测器 (E3)#
E3 检测器 是一个附加集 (AdditionalSet),其属性与 感应线圈检测器 E1 相同。不同之处在于 E3 检测器具有作为子元素的入口/出口检测器。
E3 检测器
DetEntry/DetExit#
多入口多出口检测器 E3 附加集的子元素。这些附加元素仅具有放置所在的车道ID属性,并位于车道上。
检测器入口
检测器出口
瞬时感应线圈检测器 (E1Instant)#
E1 检测器 拥有由 netedit 生成的ID参数、特定车道上的位置、freq 属性(描述收集值的聚合周期)、将被检测的 VTypes 列表,以及 file 属性(告诉仿真将结果写入哪个文件)。
E1 瞬时检测器
路径探测器#
路径探测器 (RouteProbe) 旨在确定在给定间隔内通过某条边缘的所有车辆的路径分布。它们的现实对应物可以是带有问卷调查的警察检查站,或者查看导航提供商(如 TomTom)的数据库。
路径探测器
校准器#
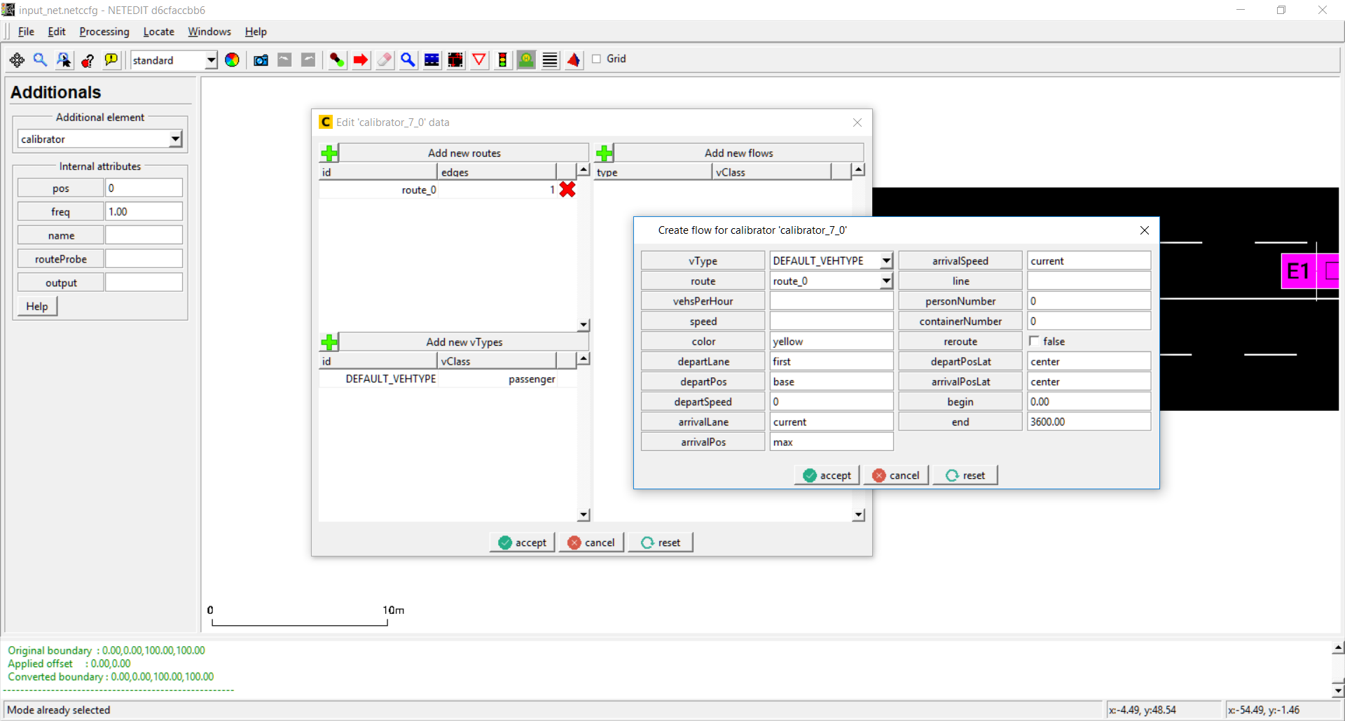
校准器 (Calibrator) 在特定时间内生成车辆流,并允许动态调整交通流量和速度。校准器可用于根据感应线圈测量值修改仿真场景。它将移除超过指定流量的车辆,并在仿真中的正常交通需求未达到指定的每小时车辆数 (vehsPerHour) 时插入新车辆。此外,定义的边缘速度将调整为指定速度,类似于可变限速标志的操作。如果车道上的交通堵塞超过指定的流量和速度,校准器也会移除车辆。这确保了无效堵塞不会在校准器上游蔓延。右键单击校准器图标允许使用菜单选项“打开校准器对话框”来打开值编辑器。
校准器
编辑校准器的值
重定向器#
重定向器 (Rerouter) 在车辆移动到指定边缘时立即更改车辆的路径。
放置在路网外的重定向器。
右键单击重定向器图标允许使用菜单选项“打开重定向器对话框”来打开值编辑器。重定向器的值按时间间隔划分,每个间隔包含一个关闭街道、关闭车道、分配新目的地 和 分配新路径 的列表:
打开重定向器对话框。单击“+”按钮会打开一个用于添加新间隔的对话框。
在间隔对话框中可以指定四种类型的操作,以及间隔的开始和结束时间。
如果操作值无效,会在每一行显示警告图标。这可能适用于间隔的开始和结束时间。
单击间隔的开始或结束时间会打开重定向器间隔对话框。同样,单击“x”按钮会删除该间隔。
蒸发器#
蒸发器 (Vaporizer) 会在车辆移动到指定边缘时立即移除所有车辆。
放置在边缘上的蒸发器。它总是放置在边缘的起点。
Caution
蒸发器已弃用
可变限速标志#
可变限速标志 (Variable Speed Signal) 在用户定义的特定时间内修改一组车道的速度。右键单击可变限速标志图标允许使用菜单选项“打开 variableSpeedSign 对话框”来打开值编辑器。
可变限速标志
可变限速标志对话框
